The minibus taxi is ubiquitous in southern Africa. These vehicles are the backbone of the urban economy, providing affordable mobility for millions. In Cape Town, South Africa’s second most populous city, they are central to the transport landscape.
Around two-thirds of the city’s public transport users rely on paratransit services (which respond flexibly to demand), carrying about 830,000 daily passengers across 1,466 routes, and run by private individuals or associations rather than the state.
But because these vehicles run on petrol and diesel, they also contribute to greenhouse gas emissions, poor urban air quality and rising fuel costs.
The global shift away from internal combustion engines is accelerating, and public transport must be part of it. Bringing the electric vehicle transition to this sector, however, is not simply a matter of replacing one vehicle with another. In African paratransit systems, electrification raises a harder question: how do you change the vehicle without undermining the service on which so many people depend?
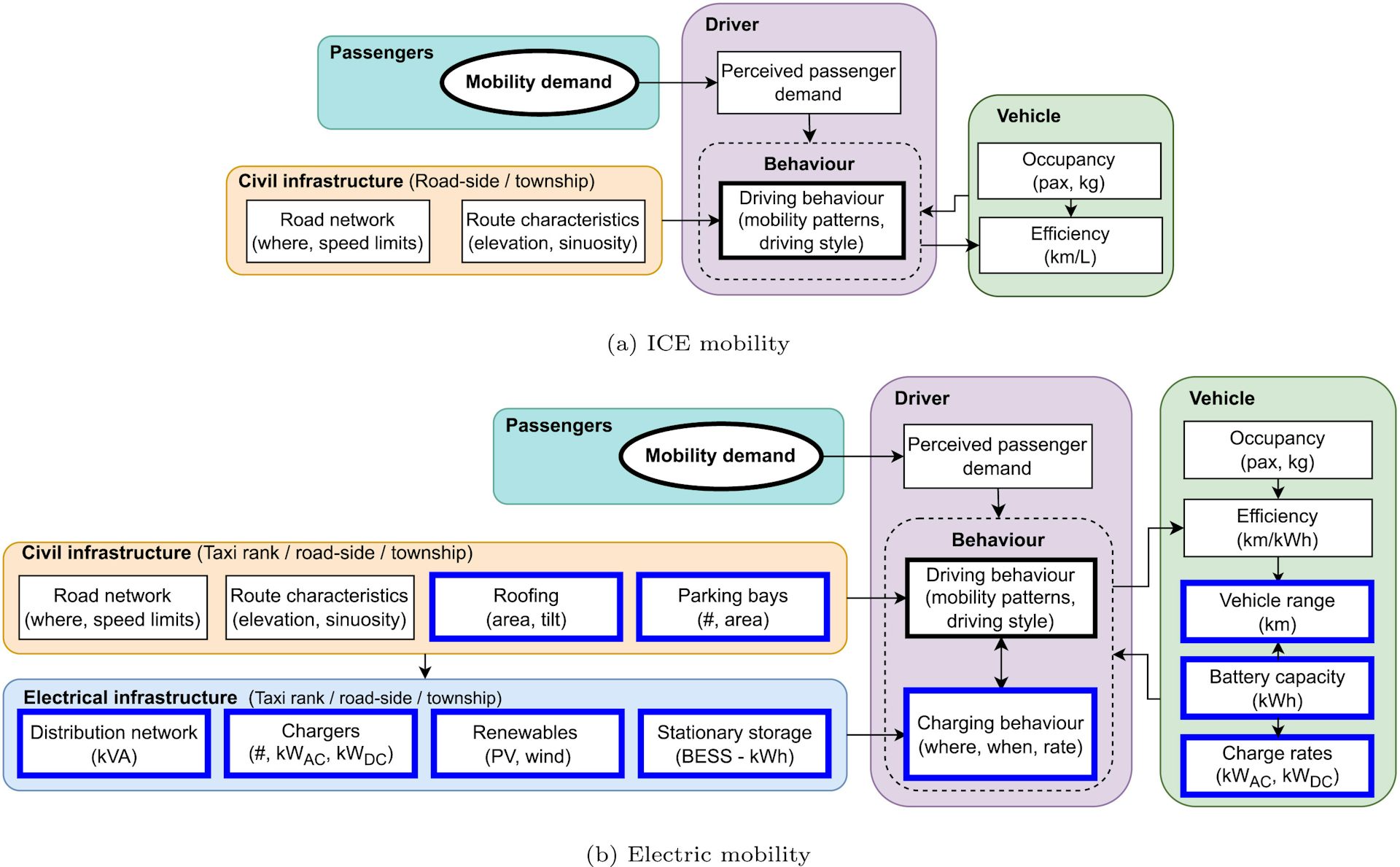
Electric minibuses would change how these vehicles operate, where and when they stop, how they interact with the grid, and driver decision making. They also require charging infrastructure that fits into the rhythms of taxi ranks, neighbourhoods and routes without disrupting service.
With Cape Town expected to launch its first few fully electric minibus taxi routes in Century City later in 2026, electrification is no longer a distant possibility. It is now urgent to understand whether it can work in practice for operators, passengers and the electricity grid.
We are a team of engineering researchers studying transport electrification in sub-Saharan Africa. In a series of studies, we have examined environmental and financial viability of electric vehicles under current mobility patterns, including charger placement, access, and adapted driving and charging behaviour.
Our new research found that electrifying minibus taxis is both necessary and possible. But it is also a complex challenge, with environmental trade-offs, grid constraints, operator costs and equity questions. Although our work focuses on Cape Town, the lessons are relevant to other African cities where paratransit dominates daily mobility.
Environmental perspective
The global narrative around electric vehicles often assumes they are a simple win for the climate. But this does not hold everywhere, especially where electricity still comes largely from fossil fuels. In South Africa, coal accounts for approximately 83% of electricity generation.

MJ (Thinus) Booysen, CC BY-NC-ND
Using real minibus taxi mobility patterns in Cape Town, our research compared the energy use, emissions and costs of electric and conventional minibuses. It found a counter-intuitive result: under current grid conditions, an electric minibus taxi has about a 14% higher carbon dioxide equivalent footprint than a standard diesel minibus. In other words, charging an electric taxi on a coal-heavy grid can currently produce more greenhouse gas emissions than running a diesel vehicle.
That is not the end of the story. Electric minibuses still offer major environmental and health benefits. They eliminate tailpipe particulate pollution, reduce brake wear, and cut noise. These local benefits matter in dense urban areas where people live close to busy roads. As South Africa’s electricity system shifts towards more renewable energy, the climate case for electric minibus taxis will strengthen too.
So the real conclusion is not that electric taxis are a bad idea. Rather, they are a long-term climate solution whose immediate value lies especially in cleaner air, lower noise and better urban health.
Energy perspective
Electrifying Cape Town’s minibus taxi fleet would add substantial new electricity demand. In one study, the typical vehicle required about 50.8 kWh per day, scaling to roughly 460 MWh a day across a fleet of about 9,000 vehicles, or the equivalent of about 65,700 homes. The key issue is not just how much energy is needed but where and when vehicles charge.
Here, the newer work changes the story. It is tempting to think the answer is simply to install faster chargers at taxi ranks. But our modelling suggests that access to charging matters more than charging speed alone. Home or secure neighbourhood charging has the biggest effect on whether current mobility patterns can be sustained and on how well the system performs when driver behaviour adapts.
A typical daily charge of around 50 kWh might take roughly two to three hours on a 22 kW charger, or just over an hour on a 50 kW charger, though real charging times vary. But faster charging does not solve the real problem: drivers still need reliable places and enough stationary time to charge without undermining service or losing income.
The studies also show that chargers should not be planned only for formal taxi ranks. Infrastructure stops and informal stops matter too, because that is how paratransit actually works.

DOI:10.1038/s41893-026-01808-9, CC BY-NC-ND
Nor will the effects be shared equally. Because apartheid-era geography still shapes where people live and work, operators in historically marginalised areas are more vulnerable when home charging is unavailable. Charging infrastructure is therefore not only a technical issue, but also an equity one.
There is also a grid challenge. Depot-only charging creates early-morning and daytime peaks, while home charging shifts demand into the evening residential peak. Unmanaged charging could therefore worsen stress on an already fragile electricity system. But time-of-use tariffs, managed charging, and better alignment with solar and other renewables could integrate electric taxis far more intelligently.
Operators’ perspective
For taxi operators, the economics of switching to electric vehicles are complicated. In one comparison, the electric option cost about 1.5 times as much as the diesel Toyota Ses’fikile – a 16-seater minibus – that currently dominates the market. Many operators already work on thin margins and face expensive finance.

DOI: 10.1016/j.esr.2025.101892, CC BY-NC-ND
There are also financing costs: typically a 10% deposit and a 20% interest rate over a 72-month repayment period. Many operators may also be seen as high-risk by lenders, making finance difficult to access.
At the same time, the running-cost case for electric minibuses is much stronger. Energy costs are generally 33% to 57% lower than diesel fuel costs, and electric motors require less maintenance. For operators, then, this is a story of higher upfront cost set against lower operating cost, with the outcome depending heavily on electricity tariffs, finance terms and access to affordable charging.
Preparing for electrification
Careful planning and simulation are needed to roll out electric minibus taxis at scale. Policymakers need to understand the interactions between vehicle energy demand, charging infrastructure, grid capacity, driver behaviour and passenger service.
That is why we modelled driver behaviour in an electrified paratransit system. Unlike formal bus services, minibus taxi drivers adapt routes, stops and charging to passenger demand and competition. Our simulations show that constrained depot charging increases waiting times and reduces trips served. But with home charging, depot congestion falls sharply and service quality is largely maintained.
This matters because electrification is not just about vehicles and chargers, but about how informal transport systems actually work. If planners treat taxi operations like centrally controlled bus fleets, they will design the wrong interventions. The better approach is to plan around real mobility patterns, charging behaviour and neighbourhood inequality.
It is therefore crucial to bring taxi operators, municipalities, energy providers and communities together. Cleaner air and lower noise must be weighed against the grid’s current emissions profile. Operator economics must improve through better tariffs and financing. And charging infrastructure must be placed not only at depots and ranks, but also in the neighbourhoods and informal stops that shape paratransit every day.
With targeted subsidies, better overnight charging access, investment in renewable energy and clear policy support, Cape Town can begin building a public transport transition that is cleaner, more realistic and more just. If it gets this right, it could offer a blueprint for cities across Africa.
![]()
MJ (Thinus) Booysen as Director of the Electric Mobility Lab at Stellenbosch receives funding from the Western Cape Government and the Transport Education and Training Authority (TETA). The Electric Mobility Lab and Centre for Renewable and Sustainable Energy Studies (CRSES) have partnered with flxEV (GoMetro), Powerfleet (MiX Telematics), HSV and ACDC on the importation of South Africa’s first new electric minibus taxi, the eKamva.
Joshua Sello receives funding from the Global Strategic Communications Council (GSCC) and the DW Ackermann Bursary Scheme.